系统无加密,自己写的,拿走请留个版权和链接。
使用了 Fastadmin 框架 (ThinkPHP5)
为了确保程序能够正常运行,请确保你的服务器满足以下环境要求:
操作系统:Linux、Windows、Mac OS Web
服务器:Apache、Nginx
PHP 版本:PHP 7.4+ (推荐 PHP 7.4)
MySQL 版本:>= 5.6 且 <= 8.0 (需支持 innodb 引擎)
上传源码到根目录解压,运行目录 public ,Nginx伪静态(如果用的宝塔直接设置thinkphp伪静态即可)
if (!-e $request_filename) {
rewrite ^(.*)$ /index.php?s=/$1 last;
break;
}完成以上步骤后打开域名进行安装即可
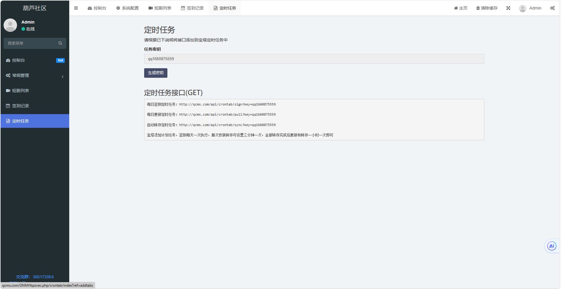
搜索接口:你的域名/api/duanju/search?keyword=剧名
随即推荐:你的域名/api/duanju/recommend
所有短剧:你的域名/api/duanju/all

提供资源交易、信息共享、靓号交流、技术变现、学习问答、兴趣娱乐等全面服务。
1.丰富功能系统,扩展社区特色玩法,打造最好的互联网聚集圈子。
2.准确信息真实交易,安全快捷又方便,让虚拟交易面对面。
3. 天上不会掉馅饼,话术骗术迷人心,切勿脱离平台线下交易,被骗与平台无关!
4. 欺诈骗钱,违规违法将视情受到警告&禁言&封号甚至检举至👮🏻♀️处理!
官方Q群:123129钉推群:BAYR2383 站长QQ:3220000000
👮曝光Ta|🧿小黑屋|📴手机页|飞流网
( 渝ICP备2025054677号-1|
电信增值许可 渝B2-20250789 )|网站地图
GMT+8, 2025-12-14 04:25 , Processed in 0.059459 second(s), 59 queries, MemCached On , Gzip On.